AI Agent 4

MCP: AI가 도구를 쓰는 방식의 표준

AI한테 "지금 서버 CPU 좀 확인해줘"라고 말하면 어떻게 될까. 보통은 "저는 실시간 데이터에 접근할 수 없습니다"라는 답이 돌아온다. MCP는 이 한계를 무너뜨린다. AI가 직접 Grafana 대시보드를 조회하고, 메트릭을 읽고, 이상 패턴을 짚어주는 것이 가능해진다. 1. MCP가 뭔가MCP(Model Context Protocol)는 Anthropic이 만든 오픈 프로토콜이다. AI 모델이 외부 도구, 데이터 소스, 서비스와 통신하는 방식을 표준화한다. 비유를 하자면 USB-C 포트와 비슷하다. 과거엔 기기마다 다른 충전 단자를 썼지만, USB-C 하나로 노트북도, 폰도, 모니터도 연결된다. MCP 이전에는 AI가 외부 시스템과 연동할 때마다 각각 다른 방식으로 통합을 구현해야 했다. MCP는 ..

AI Agent 2026.03.10

개발 속도는 AI가 해결했다, 이제 남은 건 컨텍스트

3시간 동안 코드를 한 줄도 직접 쓰지 않고 Next.js 프론트엔드, Spring Boot + JPA 백엔드, Security, 캐시 서버, 데이터베이스, Prometheus 모니터링 그리고 클라우드 배포를 위한 helm chart 다듬기까지 모두 끝이 났다.로컬 데이터베이스 및 캐시 서버도 코드 한 줄 없이 생성됐다. 물론 이 프로세스는 테스트 컨테이너를 포함한 100개가량의 단위 테스트 코드 위에서 동작한다.Claude Code 하나로. 이상하게 "신기하다"는 감각보다 "이제 뭘 해야 하지"라는 감각이 먼저 왔다. 이 글은 그 감각에서 출발한다.1. 속도는 이미 충분하다AI가 코드를 빠르게 짠다는 건 이제 새로운 이야기가 아니다. 하지만 실제로 체감하면 다르다.기능 개발, Spring Securit..

AI Agent 2026.03.06

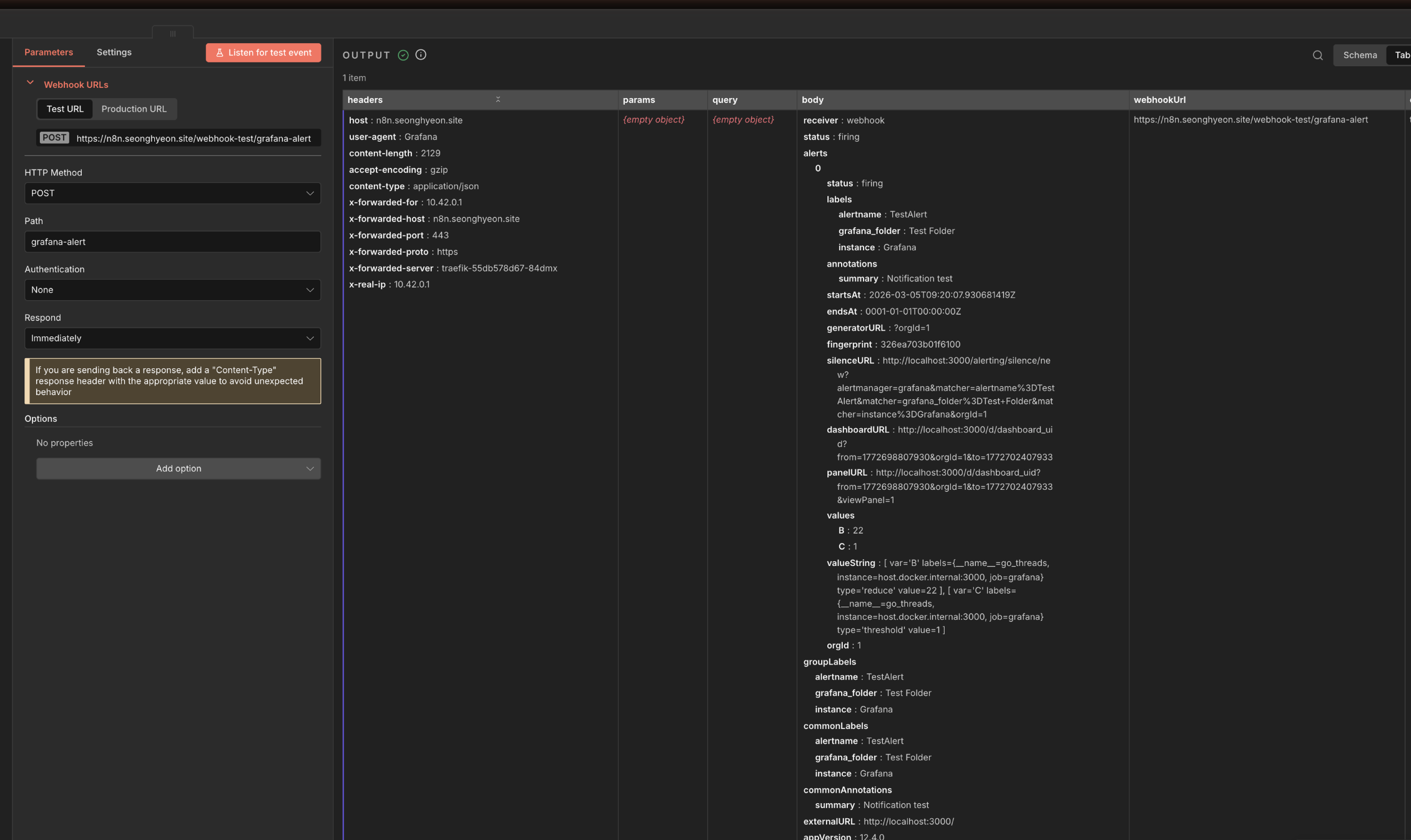
n8n & Claude로 만드는 장애 자동 복구 파이프라인

서비스 장애가 발생했을 때, 온콜 담당자가 새벽 3시에 일어나 로그를 뒤지는 장면은 낯설지 않다. AI가 그 역할을 대신할 수 있을까? 단순히 알림을 보내는 수준이 아니라, 분석하고 코드까지 수정하는 자동화 파이프라인이다. 다만 AI를 믿고 자율주행처럼 맡겨두는 것과, 사람이 개입하는 지점을 명확히 설계하는 것은 전혀 다른 이야기다. 1. 전체 흐름: n8n 오케스트레이터이 파이프라인에서 n8n은 각 단계를 연결하는 워크플로우 엔진 역할을 한다. AI 분석, GitHub 연동, Telegram 메시지 전송이 모두 n8n 노드로 이어진다. 전체 흐름은 세 단계로 나뉜다. 에러 감지 → 로그 분석 → [승인] → 코드 분석 → [승인] → PR 생성 및 배포 → 결과 알림 각 단계 사이에 사람이 개입하는 A..

AI Agent 2026.03.03

CLAUDE.md부터 Subagent까지: Claude Code 컨텍스트 관리와 워크플로우 설계

Claude Code를 처음 접하면 "터미널에서 쓰는 ChatGPT" 정도로 인식하기 쉽다. 실제로 대부분의 사용자는 질문하고 답변 받는 수준에 머문다. 하지만 Claude Code는 파일을 읽고, 코드를 수정하고, 명령어를 실행하며 자율적으로 작업을 완수하는 에이전트다. 그 능력을 제대로 끌어내려면 내부 동작 방식을 이해해야 한다.1. CLAUDE.md: Claude의 장기 기억 설계Claude Code는 세션이 끝나면 대화 내용을 기억하지 못한다. 이 문제를 해결하는 것이 CLAUDE.md다. 프로젝트 루트에 두면 매 세션 시작 시 자동으로 로드된다. 단순히 "이렇게 코드 짜줘"를 적어두는 README가 아니다. Claude가 프로젝트에서 작업할 때 항상 참고하는 운영 매뉴얼이다.CLAUDE.md는 ..

AI Agent 2026.02.28